这是一套功能完整、轻量简洁的个人博客系统,同时提供面向访客的前端阅读界面和面向管理员的后台管理功能,轻松搭建属于你的内容分享空间。














前端用户体验
首页与内容浏览
首页清晰展示置顶文章、最新文章列表,支持分页浏览;可按分类查看对应内容,快速找到感兴趣的主题。
搜索功能
内置关键词搜索,支持按标题、内容检索文章,快速定位目标内容。
文章阅读与互动
文章详情页完整展示正文、发布信息与阅读量;支持访客评论与回复,自带表情面板,轻松和读者互动交流。
侧边栏模块
包含博主信息、热门文章、最新评论模块,方便访客快速了解博主动态与热门内容。
后台管理功能
内容管理
文章管理:支持新建、编辑、删除文章,可设置置顶、私有、开启评论,自带 Markdown 编辑器与排版工具栏,轻松排版图文内容。
分类管理:自定义文章分类,让内容归档更有条理。
互动管理
评论管理模块,可查看、审核、删除访客评论,维护社区氛围。
系统概览与维护
仪表盘直观展示文章总数、评论总数、分类数量;支持数据备份功能,保障数据安全;同时可配置系统设置、管理插件,灵活扩展功能。
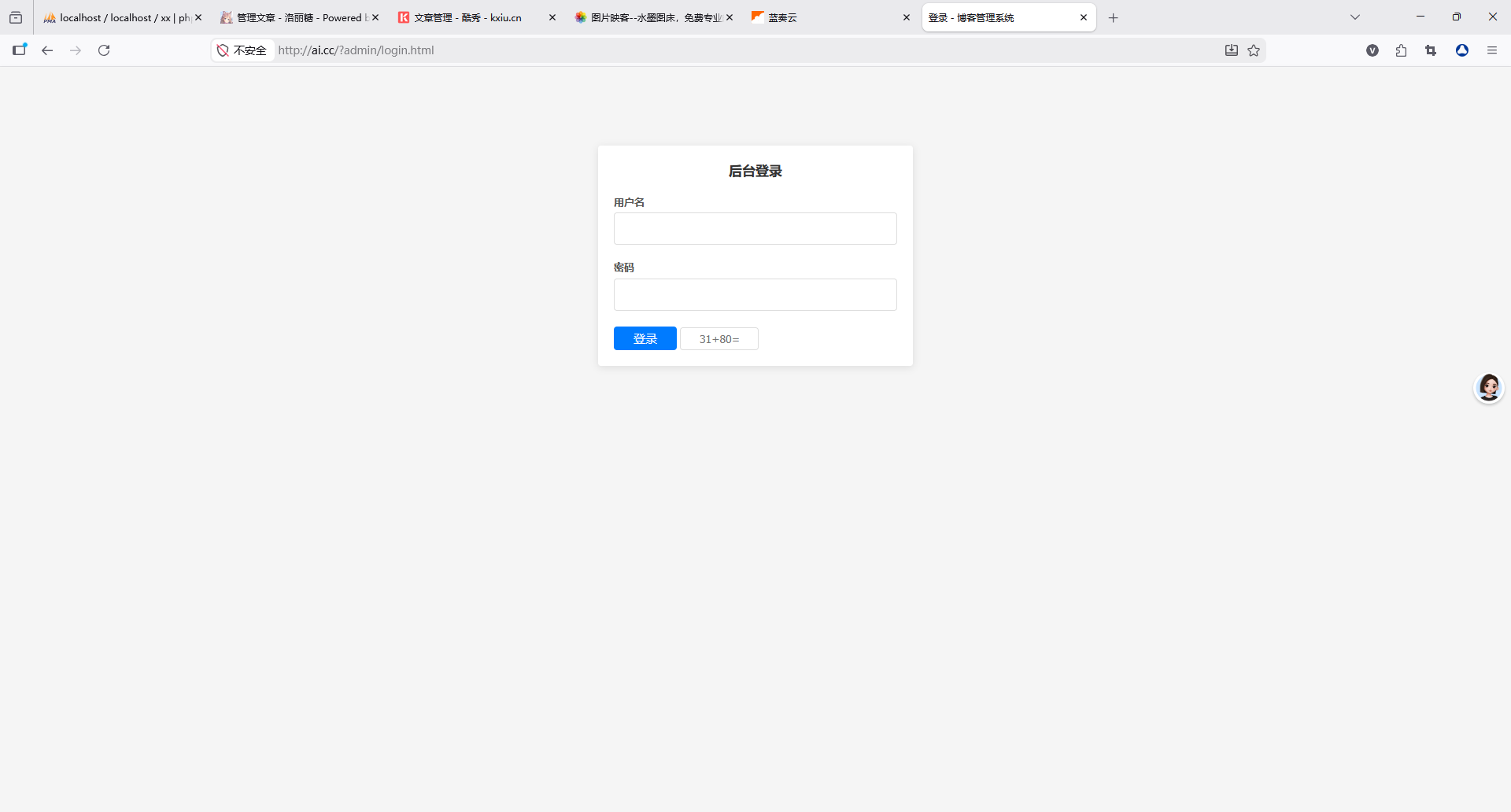
安全登录
后台登录带验证码验证,保障管理权限安全。
系统亮点
界面清爽简洁,前后端风格统一,上手无门槛
核心功能完整覆盖:内容创作、互动评论、分类归档、数据备份
轻量部署,本地即可搭建,快速拥有个人内容分享平台
寻梦 LV.5 4周前
测试一下表情是否可用❤️🤣😀🍀💯🧨
周松松博客 LV.0 1个月前
谢谢站长。
皮皮社长 LV.4 1个月前
:heo(131)不错呀大佬,终于可以体验一下了。